系统之家一键重装系统 > 电脑故障百科 >
鸿蒙系统怎么换回安卓系统 鸿蒙系统换回安卓系统操作步骤
- 作者:重装大师
- 时间:2022-12-18 13:41:03
鸿蒙系统是华为自研的一款操作系统,相较于安卓系统来说,它最大的优点就是兼容性,因此自发布以来就吸引了不少用户试用。但有的用户用安卓用习惯了,不太习惯鸿蒙,在试用后想换回安卓系统,应该怎么操作呢?需要借助华为手机助手来实现,将手机连接到电脑之后打开这个软件,之后选择切换到其他版本即可。
鸿蒙系统怎么换回安卓系统:
使用华为手机助手可以换回安卓系统,其方法如下:
工具/原料:台式电脑,华为P30,鸿蒙2.0系统,华为助手。
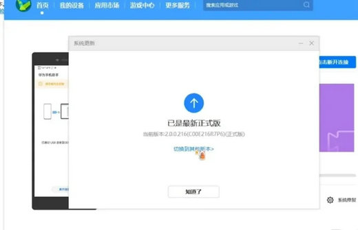
1、手机连接电脑后打开华为手机助手,选择系统更新。

2、点击后选择切换其他版本。

3、点击切换到其他版本后,就可以看到安卓的,点击恢复后等待一段时间就换回安卓系统了。

以上就是鸿蒙系统怎么换回安卓系统 鸿蒙系统换回安卓系统操作步骤的内容分享了。

















